Ai Meal Planner

Are you tired of staring into your pantry and fridge, wondering what to cook for dinner? Do you find yourself ordering takeout more often than you’d like? If so, an AI meal planner might be just what you need to simplify your meal planning process.

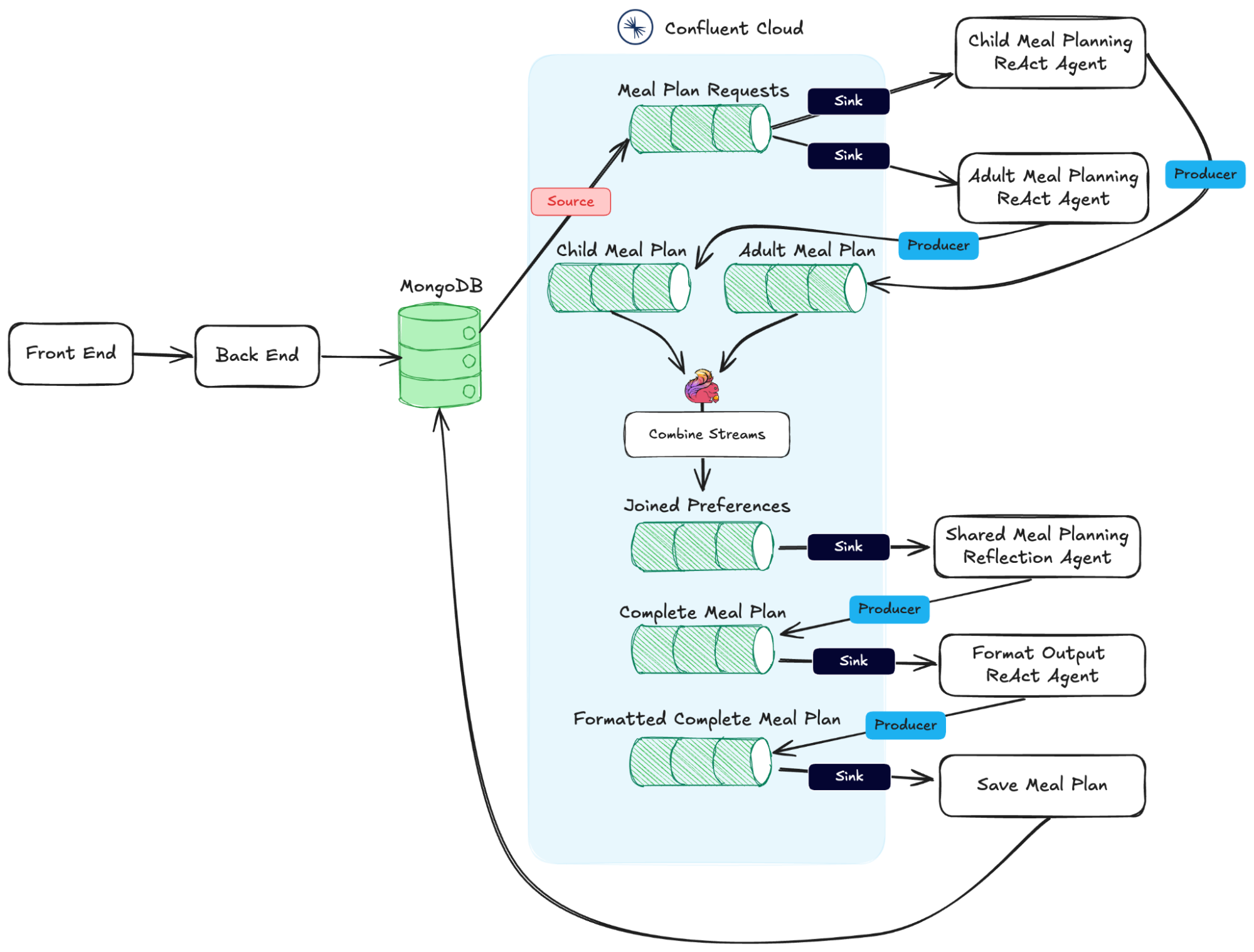
An AI meal planner uses artificial intelligence to suggest recipes based on your dietary preferences, food restrictions, and the ingredients you have on hand. It takes the guesswork out of meal planning and helps you make healthier choices without all the stress.

ai meal planner

ai meal planner

The Benefits of Using an AI Meal Planner

One of the main benefits of using an AI meal planner is that it can save you time and money. By suggesting recipes that use ingredients you already have, you can cut down on food waste and avoid last-minute trips to the grocery store.

Additionally, an AI meal planner can help you discover new recipes and cuisines that you may not have considered before. It can also help you stick to your health goals by suggesting nutritious meals that align with your dietary needs.

Whether you’re a busy professional, a parent juggling multiple responsibilities, or someone who simply wants to make meal planning easier, an AI meal planner can be a game-changer. Say goodbye to decision fatigue and hello to delicious, stress-free meals!

So why not give an AI meal planner a try? With its personalized recipe suggestions and time-saving features, you’ll wonder how you ever lived without it. Simplify your meal planning process and take the guesswork out of cooking with the help of AI technology today!

What Does An AI generated Nutritional Plan Look Like Base

What Does An AI generated Nutritional Plan Look Like Base

AI Meal Planning Is Coming To MyFitnessPal But You ll Have To Shell Out For It

AI Meal Planning Is Coming To MyFitnessPal But You ll Have To Shell Out For It

How To Use AI To Create A Custom Meal Plan By Colin Schwager MBA Medium

How To Use AI To Create A Custom Meal Plan By Colin Schwager MBA Medium

The Ultimate AI Meal Plan ChatGPT Notion YouTube

The Ultimate AI Meal Plan ChatGPT Notion YouTube

Spur Fit Heart friendly Meal Planning Using AI

Spur Fit Heart friendly Meal Planning Using AI

Leave a Comment